今天上班午休的时候又睡不着,闲来无事想着看看电影来打发下时间吧。可是打开网站却死活更新不出来,于是我环顾四周,发现有一个猥琐的眼神,在飘忽不定的四处乱瞅。我心里瞬间就是释然了,这货又在下种子。哎,这年头同为单身狗伤不起啊,想着反正也睡不着不如恶搞下他吧!让他的电脑在警告后,五秒中后自动断网,当然解不解开还要看我们的心情。下面让我来讲解下实现步骤,而且相当的简单,用手机就能够完成还不留下证据,还能够很好的掩饰。
1.我们在手机中*载下**Zanti,这个在现如今的APP助手中都能够*载下**到。(由于头条不允许发链接有广告的嫌疑,这里就不发了,大家能够在评论中跟我索要)
2.打开这款软件后,软件将会自动扫描,整个WiFi无线网络中局域网在线的IP地址。我们只要知道目标的IP地址就能够了,这里不就阐述如何获得的了,由于网络环境都不一样,我就不阐述我如何获得IP地址的了。如图:

3.点开目标IP地址。如图:

4.打开“中间人”选项。如图:

5.将“SSL Strip”选项打开。如图:

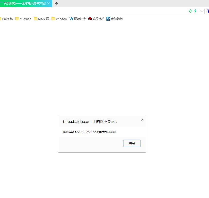
6.在点击“插入HTML”选项,旁边的的设置小符号。输入<script>alert("您的系统被入侵,将在五分钟之后自动断网!")</script>,其中的“您的系统被入侵,将在五分钟之后自动断网!”能够修改成任意的文字,点击右侧的“OFF”开启开关。如图:

7.点击右上角的“OFF”开关开启,这样ARP攻击就已经形成了。只要他在浏览网页,这段代码就会插入每个网页中等待弹出。如图:

8.在调试几分钟之后,我们关闭这个软件。打开“防蹭网大师”,这个在我之前的文章中提到过就不在说了。这时候我们断开他的网络连接,这样他的计算机就已经无法联网了。如图:

9.看下效果,iPhone和电脑的。如图:


这只是个恶搞的小技巧,秀一下还是能够陶冶情操的。但是别恶意的骚然人家正常的上网体验,毕竟在你急需上网的时候突然断网是会抓狂的。这个技能不仅能够运用对电脑连对手机也是好用的,而且通俗易懂。
